
Najnovija tehnologijaPri izradi programa korišteni su najnoviji razvojni alati, te je na taj način osigurano kvalitetno usklađivanje programa sa svim novostima koje se postavljaju pred moderne programe. Naši partneri znaju da koriste program koji će uvijek biti u trendu. |

Pregledna i pouzdana instalacijaPregledna i pouzdana instalacija programa se vrši preko jednostavnih izbornika gdje je samo potrebno ići korak po korak. Čak i prosječan korisnik računala može samostalno instalirati naše programe. |

Kvalitetna i sveobuhvatna pomoćKvalitetna i sveobuhvatna pomoć sa video prezentacijama omogućava korisnicima naših programa da se postepeno, bez pritiska i napetosti, upoznaju sa principima rada pojedinih dijelova. Višekratnim gledanjem video prezentacija moguće je u potpunosti savladati rad programa, kako po cjelinama tako i u cjelosti. |

Mnogostruka prilagodba programaMnogostruka prilagodba programa željama korisnika omogućava da u programu podesite kolone u tabelama prema Vašim potrebama, odaberete veličinu slova sa kojim će podaci biti prikazani, pa čak promijenite i sliku pozadine tako da Vas ujutro dočeka draga osoba ili lijep pogled. |

Pregledni i prepoznatljivi izborniciPregledni izbornici su kreirani po uzoru na Windows Explorer, tako da na jednostavam i Vama već poznat način pretražujete i pokrećete pojedine opcije programa. Zadržali smo i poznate kratice tako da stari korisnici što lakše prihvate nove programe. |

Moćni pregled grupiranih podatakaPregled podataka u tabličnom obliku je optimiziran za svaku cjelinu. Ovi pregledi daju moćne opcije sa kojima podatke prilagođavate i grupirate prema svim podacima. Na taj način vrlo brzo možete doći do željene informacije ili podatka. |

Pretraživanje podataka po svim bitnim poljimaPretraživanje podataka je moguće po svim bitnim poljima u tablici. Vrlo jednostavnim označavanjem kolone i upisom podatka u polje za pretraživanje lako dolazite do traženog podatka. Na raspolaganju Vam je i džoker znak * kada možete pretraživati po kolo kojem dijelu riječi. |

Čarobnjaci za knjiženje dokumenataTu su i čarobnjaci za knjiženje dokumenata koji Vam pomažu da lako i pregledno zapišete podatke ili kreirate nove - povezane dokumente. Čarobnjake smo kreirali za Vas gdje god je to bilo potrebno i nadamo se da će Vam značajno pomagati u Vašem radu. |

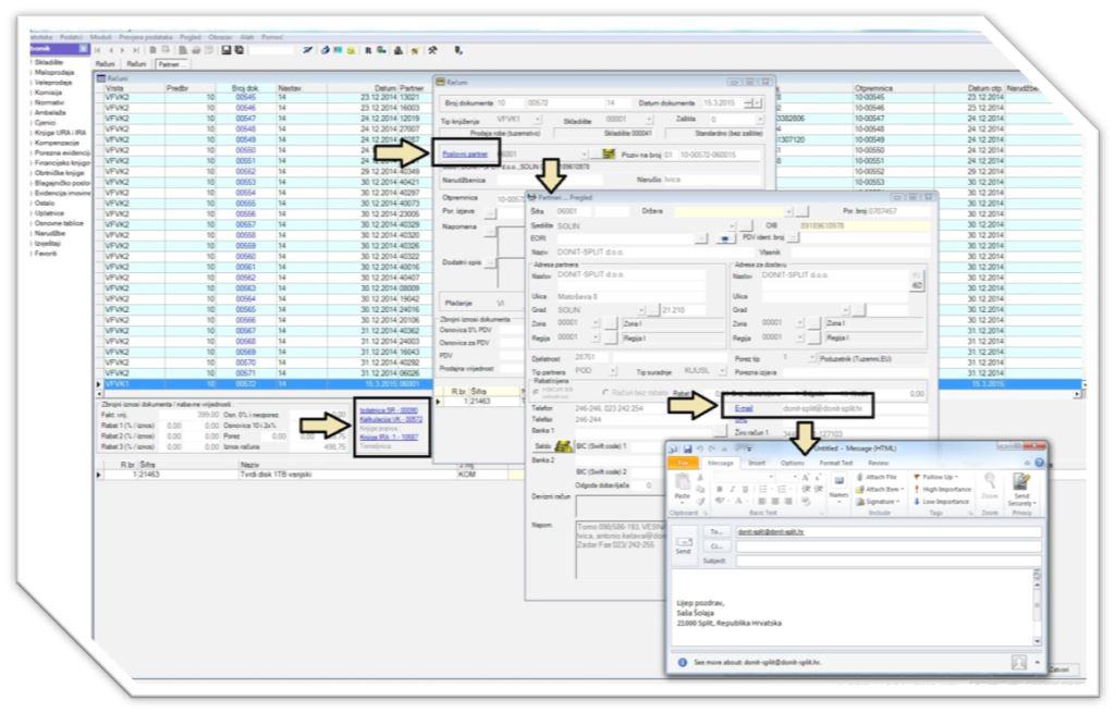
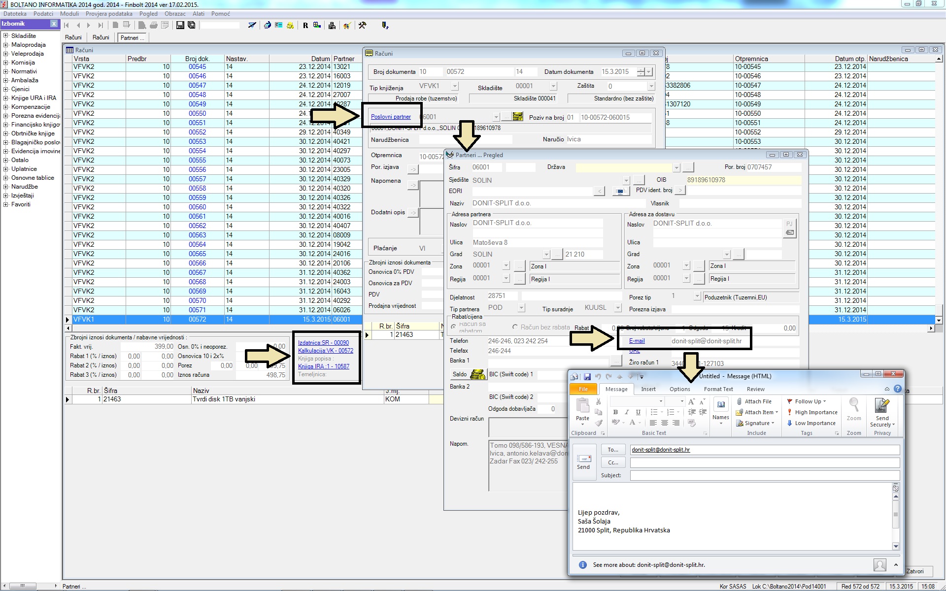
Direktni pristup povezanim dokumentimaDirektni pristup povezanim dokumentima. Kada se čarobnacima kreiraju povezani dokumenti, tada se samo sa jednim klikom na tipku miša isti pojavljuje na ekranu. Povezani dokumenti su dokumenti ili zapisi koji nastaju na osnovu baznog - glavnog dokumenta. |

Ugrađene kontrole za otkrivanje grešakaUgrađene kontrole za otkrivanje grešaka u radu su vrlo korisne opcije. Iste automatski pregledavaju skupove podataka i traže odstupanja, te Vas o istim i izvještavaju. |

Jednostavan pristup izvještajimaJednostavan pristup izvještajima i uvjetima za kreiranje. Svim izvještajima se pritupa na jedinstven način sa širokom izborom podataka koje želite izdvojiti. |

Izvoz podataka u sve standardne formateIzvoz podataka u sve standardne formate je podržan od svih naših programa: .PDF, Excel i Word, tekstualni podaci, XML,... |

Razmjena podataka između poslovnih jedinicaRazmjena podataka između poslovnih jedinica odnosno povezanih poduzetnika omogućuje da relativno jednostavno uvozite i izvozite podatke prema i od udaljenih poslovnih jedinica odnosno dijelite podatke koji su isti ili slični za više poduzetnika. |

Kreiranje novih dokumenata iz već postojećih dokumenataKreiranje novih dokumenata iz već postojećih dokumenata Vam omogućava da brzo i jednostavno kreirate nove dokumente koji ili proizilaze iz postojećih (npr. ponuda -» račun) ili su logički povezani (npr. izdatnica -» primka) ili jednostavno imaju značajno veliki broj istih podataka sa originalnim dokumentom te ih je jednostavnije kreirati te ispravljati nego kreirati od početka. |

|
Boltano informatika d.o.o. ulaže velike napore da u potpunosti zadovolji potrebe svojih korisnika, bilo da je riječ o kvaliteti samih programskih riješenja
ili potrebama korisnika za podrškom tijekom dugogodišnjeg rada na tim programskim riješenjima. Međutim postoje i neka ograničenja prava korištenja
naših a općenito i drugih programskih riješenja koja su zaštićena zakonima o autorskom pravu i medunarodnim sporazumima o autorskom pravu.
Opći uvjeti korištenje Boltano programa se mogu mijenjati bez prethodne najave.
» Saznajte više o Općim uvjetima korištenja Boltano programa |
Radno vrijeme: ponedjeljak-petak 8.00 do 16.00
Pauza: od 11.30 do 12.00
© Sva prava pridržana | Boltano informatika d.o.o. | Pravne napomene
| Više o kolačićima |
|---|
|
Ova web stranica koristi kolačiće i slične tehnologije kako bi vam pružila najbolje korisničko iskustvo, uključujući personalizaciju oglašavanja i sadržaja. Postavke kolačića možete podesiti u svojem web pregledniku. Klikom na Prihvaćam, pristajete na korištenje kolačića. |

