
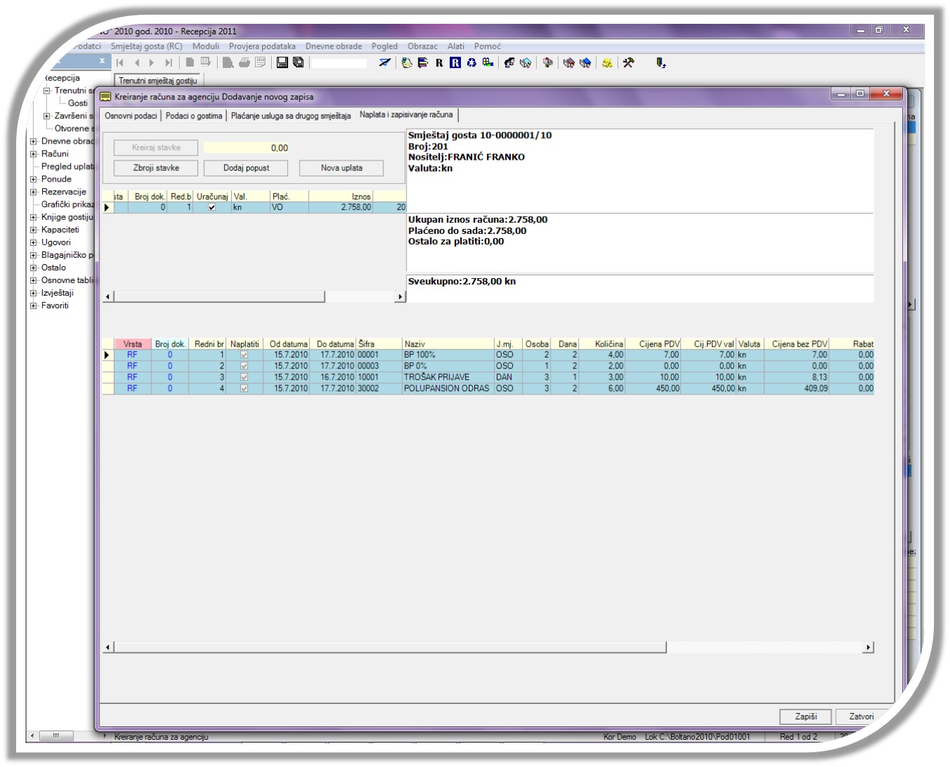
Jednostavnost i brzinaUložili smo značajan napor da korisnicima omogućimo što jednostavnije korištenje programa sa minimalnim brojem odabira. Tako kreiranje računa na bazi smještaja izvršavate samo sa jednim odabirom (pri tome Vam pomaže čarobnjak) a potrebna zapisivanja se vrše automatski (program automatski odjavljuje goste, te zbraja istovrsne usluge). Ako ste i nakon proknjižavanja uočili grešku u računu, ne brinite, samo stornirajte kreirani račun, promijenite podatke na smještaju i ponovo pokrenite čarobnjaka. |

Program sadrži sve potrebne cjelineProgram sadrži slijedeće cjeline: |

Grafički dopadljivProgram Recepcija ima dopadljivo grafičko sučelje, gdje sa lakoćom možete pratiti zauzeće kapaciteta. |

duljina: 00:19:47 datum: 14.07.2015
Radno vrijeme: ponedjeljak-petak 8.00 do 16.00
Pauza: od 11.30 do 12.00
© Sva prava pridržana | Boltano informatika d.o.o. | Pravne napomene
| Više o kolačićima |
|---|
|
Ova web stranica koristi kolačiće i slične tehnologije kako bi vam pružila najbolje korisničko iskustvo, uključujući personalizaciju oglašavanja i sadržaja. Postavke kolačića možete podesiti u svojem web pregledniku. Klikom na Prihvaćam, pristajete na korištenje kolačića. |

